ACCOUNTING & FINANCE
ACCOUNTING & FINANCE

An example of Financial Statements using Peachtree Accounting System

An example of Financial Statements using Peachtree Accounting System

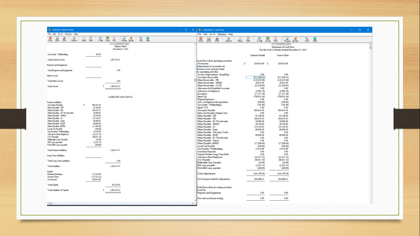
An example of Financial Statements using ActiveOne Enterprise Accounting System

An example of Financial Statements using ActiveOne Enterprise Accounting System